Concardis Kreditkartennutzung (per Terminal + automatisch)
Kurzanleitung zur unterschiedlichen Nutzungen von Concardis.
- Terminal-Nutzung
1.1 Vorauszahlung in der Reservierung/Mietvertrag inkl. + auf „Buchen“
1.2 z.B. „Abbuchen ohne Reservierung“-im C-Rent betätigen
1.3 Auf dem Terminal muss dabei eine Bestätigung (erschein ca. nach 10 Sek.) getätigt werden (normalerweise auf den „grünen Knopf“ drücken).
!!!! Achtung!!!! Bei Erst-Buchung muss die Kreditkarte zuerst über einen Terminal laufen (damit die Daten abgespeichert werden können)
1.4 Eine Buchung erscheint in der Buchungsübersicht Concardis - Kunde registriert sich über die C-Share-App und gibt seine Kreditkarten-Daten in der App direkt ein
2.1 !!!Achtung: hier ist kein Terminal nötig, Filiale muss aber für Concardis-Zahlungen aktiv sein und Concardis Parameter unter Mandant müssen eingetragen werden)
2.2 Die Zahlungsart muss korrekt angelegt sein:
-
-
- Zahlungsart: CREDITCARD (muss so heißen-kommt so über die App)
- Konto muss eingetragen sein
- Bezeichnung beim Zahlungsdienstleister: CREDITCARD
- Zahlungsdienstleister CONCARDIS muss eingetragen sein
-
2.3 Anschließend kann manuell über Vertrag (vor der Abrechnung) die offene Summe eingezogen werden
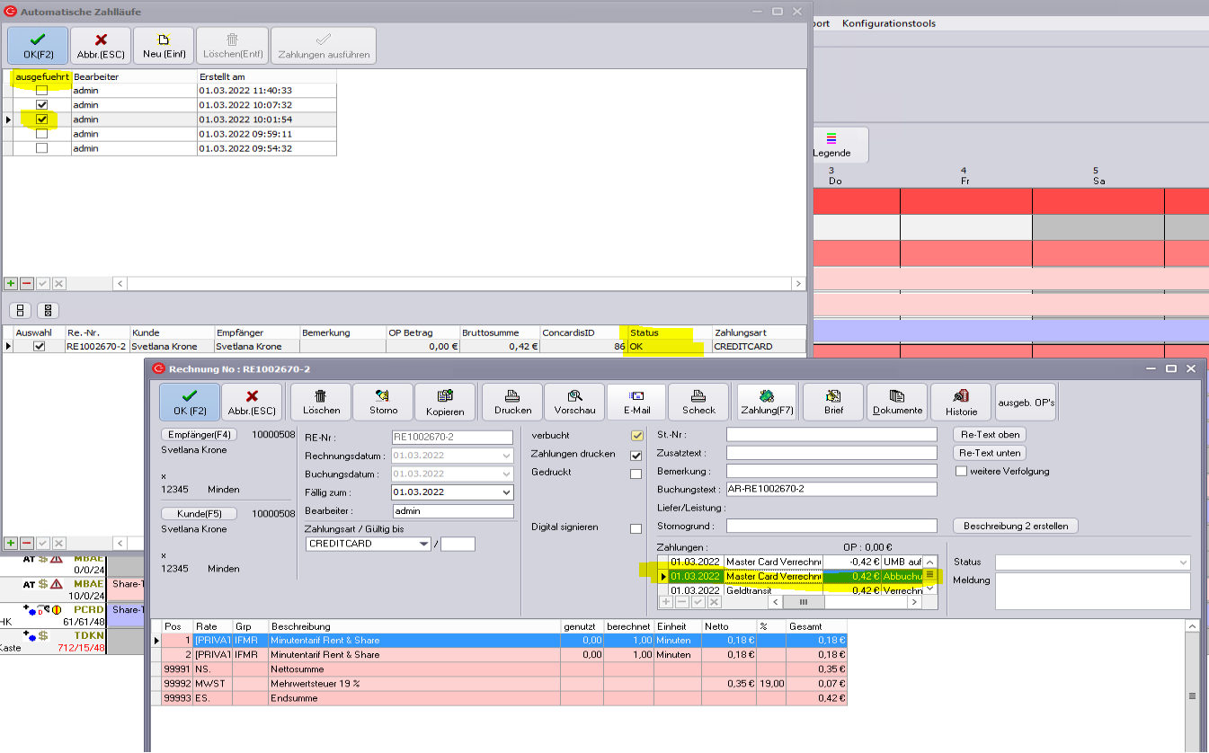
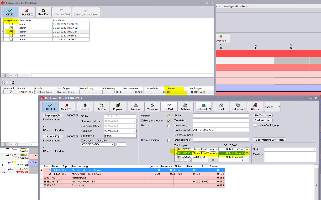
2.4 oder über den „automatischen Zahllauf“ nach Rechnungserstellung
Alle offene Rechnungen mit Zahlungsart „CREDITCARD“ erscheinen in einem Lauf
Auswahl selektieren + „Zahlungen Ausführen“
Anschließen ist der Status „OK“ und in der Rechnung erscheint eine Abbuchungsposition:
Achtung: ist Status auf „An unhandled“ – so muss bei Concardis die „Rückerstattungen“ für Kreditkarten freigeschaltet sein:



No comments to display
No comments to display